elMejorTruco: Metadatos en la industria musical

Laptop, headphones, coffee
Laptop oficina. Foto por Fabian Jácome

Introducción

Hace mucho tiempo tenía pendiente escribir este artículo, no solo porque encuentro el tema fascinante sino el aporte que puede tener a la industria musical, comunidad académica y la injerencia que este podría tener sobre políticas gubernamentales culturales y de derechos de propiedad intelectual en Ecuador y me atrevo a decir que a nivel Latinoamérica.

Llevo cerca de 10 años en la industria musical, y no tardé mucho en darme cuenta de la infinidad de problemas que hay por solventar en mi comunidad. Podemos culpar de estos aspectos culturales, de educación y económicos que han contribuido o la poca profesionalización que a pasos agigantados he visto han ido cambiando con los años. Sin embargo, no escribo para hablar de los problemas que existen y persisten, sino con idea de divulgar información que encuentro útil para un problema al que me enfrenté y que permaneció por mucho en mi cabeza. Después de mucho, creo tener una idea y herramientas para solventarlo.

El problema

Hace unos años atrás, a mediados del 2019 aproximadamente, la SENADI, entidad encargada de velar por derechos intelectuales en Ecuador, me contactó para que extrajera la información de toda la música que se transmitía en un par de canales de televisión regionales. En un principio me pareció un proyecto interesante, pero a la vez algo muy difícil de lograr por no decir imposible en ese momento. Y me empecé a preguntar ¿Por qué la SENADI pedía eso? ¿No existen ya otras instituciones encargadas de recaudar dinero por el uso de material de audio, como SAYCE, SOPROFON o EGEDA, por ejemplo?, ¿Cómo hacen con otros canales de televisión y radio difusión? ¿En una era digital no debería estar digitalizada toda esta información? y la más importante de todas ¿Cómo puedo extraer esa información?

Las primeras preguntas resultaban algo evidentes para mí, era claro que la SENADI pretendía generar recursos y un precedente donde se estaban pasando por alto algunos derechos de propiedad intelectual y cobro de regalías. Mientras que las otras entidades de gestión de derechos de autor no contaban con las herramientas para poder extraer información o simplemente no sabían cómo hacerlo. Lo que si estaba claro es que no existían políticas o regulaciones claras al respecto.

Pues bien, dejando de lado mis suposiciones, tuve algunas ideas para resolver su petición de extraer información, que en ese entonces fueron:

Primero, literalmente sentarme a ver 24/7 la programación de al menos una semana para tener una idea de la producción del canal, asumiendo que la programación del canal variaría durante la semana y se repetiría después de 7 días. Pero así mismo fue la primera en descartar por la gran cantidad de recursos humanos y económicos. Por supuesto no había presupuesto para un proyecto así.

Luego se me ocurrió también optimizarlo y hacerlo en un día o dos y extrapolar los resultados aunque con resultados menos precisos y que igual era cantidad enorme de trabajo. Sin embargo, tampoco era útil ya que lo que se requería era información específica de la música utilizada en la programación. Lo cual me llevó a una nueva pregunta. ¿Como obtener la información la obra, nombre, autores número de reproducciones y tiempos? Por mencionar algunos.

Al explicar todo esto a los involucrados en este proceso, sugerí que esa no era una opción viable y que la mejor forma para obtener la información era pedir directamente a los canales de televisión sus «cue sheets» que son las hojas de control donde se ubica el uso de música en producciones audiovisuales. No era una solución directa a lo que pedían, ya que tendrían que ellos a su vez pedir una a una las hojas de control de las producciones y de toda la programación del canal. Sin embargo era más realista a tener que sentarme a ver la programación he intentar rastrear la música de cada producción. Y a la final esto sería mucho más fácil validar o controlar en una auditoría.

Después de dar toda la información perdí el rastro de que fue lo que sucedió. Sin embargo, me dejó gran curiosidad de ¿Cómo podría obtener esa información de forma precisa y eficiente?

Sabía que la idea de las «cue sheet» no era descabellada ya que gran parte de la información estaría allí, pero, el problema era la recopilación de esta información. Me tomó varios años en retomar la idea, y sobre todo que alguien encaminara mi investigación para tener una idea clara de cómo funciona la industria y que herramientas podrían ser útiles para obtener información digital y automatizada.

Importancia de los metadatos en el audio

En mi paso por la academia conocí el concepto de los metadatos, que es información descriptiva de la información. En este contexto es información adicional que acompaña a archivos de audio. Un concepto sencillo y brillante para la industria musical, el comercio, la distribución, difusión y consumo.

Lo más importante de los metadatos es que permite conocer como está hecho técnicamente, si cumple o no con ciertos estándares de la industria y quienes trabajaron en la producción y por lo tanto dar crédito a todos los actores en la cadena de producción de un archivo de audio. Y esto, además de crear ciertos estándares de producción permite dinamizar la economía de la industria musical, ya que con los metadatos es posible entrar al sistema de recaudación de regalías.

Desde el punto de vista de consumidor, resulta muy atractivo escuchar música de alta calidad, o con la mayor resolución posible. Prueba de esto es que plataformas de transmisión aprovechan para incrementar sus ingresos brindando mejor calidad de audio para usuarios premium, entre sus beneficios. ¿Cómo se aseguran de esto? ¡Exacto! Con los metadatos.

En la radio difusión, países desarrollados como: Estados Unidos, el Reino Unido y algunos países de Europa, utilizan esta información en sus transmisiones. Lo que permite a los radioescuchas conocer, en la pantalla de una radio digital, el nombre de la radio que están transmitiendo, el programa, su logo y si está sonando una canción visualizar el intérprete de esta. Algo relativamente sencillo pero bastante útil.

En la producción musical, desde la digitalización de esta profesión, el uso de «samples» o muestras de audio es muy común, y encontrar el «sample» adecuado entre un sin número de archivos puede ser una pesadilla. El uso de metadatos facilita el archivo y la búsqueda de estos. Muestras de audio con un adecuado uso de metadatos permite catalogar y etiquetar nuestras muestras y pasar de búsqueda de escuchas repetidas a búsquedas precisas con el uso de palabras clave. ¡Un verdadero ahorro de tiempo! Dentro de esta misma área, uno de los aportes más importantes y que muchos productores y audiófilos veían perdido, es el poder conocer quien hizo determinado trabajo a través de los créditos.

En el mastering, la última etapa de la producción musical, los ingenieros de mastering inyectaban información digitalmente en los proyectos para formato CD. Habrá muchos que aún lo hagan, pero con el avance tecnológico, la cantidad información disponible, el aumento de producciones independientes y la facilidad de publicación, esta práctica ha pasado ser trabajo de las agregadoras de música.

En plataformas de transmisión como Spotify, Tidal, Apple Music entre otras. Hacen uso de la información en los metadatos para poder ser cada vez más justos con los pagos de sus regalías, catalogar sus canciones y tener una mejor experiencia para los usuarios. De forma similar redes sociales como TikTok, Instagram o YouTube, que utilizan música para sus videos cortos y que a menudo se hacen virales, necesitan esta información.

En la inteligencia artificial (IA), tecnología que hoy por hoy se encuentra en vanguardia, hace uso de los metadatos para manejar la información y potenciar sus resultados. Si bien aún no está completamente regulado empieza a haber avances en esto. Y empiezan a generar debate sobre ¿Como encajan las creaciones a través de estas plataformas dentro de la industria musical? En definitiva son creaciones de un artista, músico, usuario o como se lo quiera llamar, a través de un instrumento o herramienta. El resultado, su música, que ya ha demostrado tener adeptos, empieza a buscar su compensación dentro de la industria musical. ¿A quién se acreditarán esas regalías y en que proporciones? Eso podría evaluarse una vez más a través de la información que se inyecta dentro de los archivos de audio generados.

Actualidad

El Reino Unido a finales del 2023 publicó un acuerdo y una guía sobre el uso de metadatos en la transmisión de música. 1 Donde se plasma trabajo realizado en los últimos años por varias organizaciones de la industria musical y de derechos de propiedad intelectual. En este acuerdo se resume la importancia del uso de los metadatos, buenas prácticas y ciertos estándares que deben cumplirse para poder obtener beneficios con el uso de la información.

En estas publicaciones se menciona el impacto positivo que tiene el uso de metadatos, al dar crédito y pago a los autores por su trabajo. Y la importancia de transparentar la información, siendo esto lo más útil en el negocio de la música. Tanto para el sistema estandarizado por grandes compañías como para medianos y pequeños artistas o sellos discográficos independientes. En especial estos últimos que son quienes mueven una gran parte del mercado.2

Aunque parezca esto lejano en la industria ecuatoriana entidades de gestión de autor trabajan para crear vínculos con multinacionales que utilizan los metadatos como principal método de recolección de información y por ende poder distribuir mejor sus regalías.3 Sin embargo, un problema latente no solo en Ecuador sino a nivel global es que muchas veces la información es errónea o incompleta y en muchos de los casos se pierde en la cadena de distribución es por eso que se requiere entender no solo de la importancia de los metadatos sino también de un uso correcto de estos.

Por otro lado los organismos de gestión en Ecuador han recibido muchas críticas, de cómo se realizan los cobros y como redistribuyen las regalías entre sus socios. Muchos argumentos asociados a desinformación y a una supuesta falta de transparencia con sus datos.

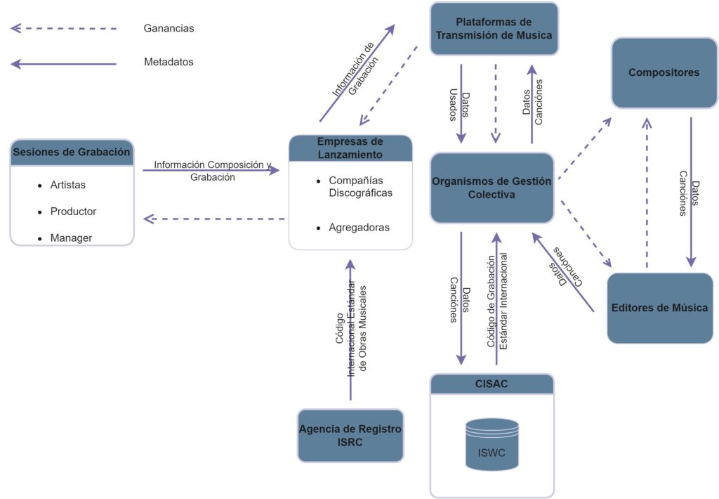
Flujo de metadatos y regalías en plataformas de transmisión

El siguiente diagrama muestra cómo funciona el flujo de información y las ganancias generadas por la música en plataformas de transmisión.

Metadata workflow in the music industry
Diagrama de flujo de trabajo metadatos en la industria musical. Adaptado de: UK IPO on metadata management in the music industry

El diagrama se muestras como colecta la información a través de metadatos las plataformas de transmisión. Por un lado todos los participantes en una sesión de grabación proporcionan su información a las empresas de distribución ya sean estas las compañías discográficas o agregadoras quienes serán las encargadas de solicitar un código ISRC 4 para asignar al proyecto y posteriormente entregarlo a las plataformas de transmisión. Con esta información las plataformas de distribución serán las encargadas de pagar las regalías por la grabación.

Por otro lado tenemos los metadatos recopilados por los organismos de gestión colectiva, quienes obtienen esta información de los editores de música, que a su vez obtienen esta información de los compositores musicales. Los mismos organismos son los encargados de solicitar y proporcionar el código ISWC 5, código asignado a un trabajo musical para un compositor. Para luego distribuir las regalías de la misma forma como se obtuvo la información, es decir hasta llegar a los compositores o dueños de los derechos intelectuales de la creación musical.

Trabajar con metadatos

Resulta difícil decir que se necesita conocer a detalle como ingresar metadatos en nuestras canciones, en particular si se es un artista independiente, pero si es algo que hay entender como funciona y como puedo beneficiarme de esto. Por supuesto grandes empresas y las mismas agregadoras manejan la información y han facilitado mucho como ingresar esta información a través de sus sistemas. Pero ¿Qué información si es relevante? En realidad, mientras más información se pueda inyectar en un archivo de audio, mejor podremos manejar y analizar los datos, sin embargo, en el gráfico anterior se puede observar que el cruce de información entre diferentes organizaciones es importante y el reciente acuerdo realizado en el Reino Unido menciona algunos requisitos en los metadatos que se consideran mínimos y se sugiere ingresarlos como una buena práctica.

Elementos de MetadataCódigos de IdentificaciónNotas
Metadatos de GrabaciónTitulo y Subtitulo de la GrabaciónID de Grabación (ISRC):

Código de Grabación Estándar Internacional sirve para identificar de forma única grabaciones de sonido y grabaciones de vídeos musicales.
Artista(s) de GrabaciónID de Artista (IPN):

Número de Intérprete Internacional – Las organizaciones de gestión colectiva lo utilizan para identificar de forma única a un colaborador musical.
Nombres de Intérpretes y Productor de Estudio-Personal y RolesIdentificador de Nombre Estándar Internacional (ISNI):

Se utiliza para identificar personas y organizaciones involucradas en actividades creativas, así como personajes públicos como seudónimos, nombres artísticos, etc.
Metadatos de Trabajo MusicalTítulo y Subtítulo de la ObraIdentificación de trabajo (ISWC):

Código Internacional Normalizado de Obras Musicales – Es un identificador de una canción o composición.
Nombre(s) y Funciones del EscritorIdentificador de Parte Interesada (IPI, ISNI):

Asignado a los escritores/letristas, compositores y editores de música que poseen los derechos de música.
IPI es preferible pero no siempre está disponible, mientras que el código ISNI es una alternativa para muchos artistas independientes.
Tabla metadatos sugeridos. Adaptado de: UK IPO on metadata management in the music industry.

La tabla anterior muestra metadatos agrupados en dos grupos. Uno para el trabajo de grabación y el otro para el trabajo musical. Para los dos es muy importante asignar un título para la parte técnica y la musical que si bien podría ser la misma es importante notar que el tipo de códigos que se requieren son diferentes puesto que representan trabajos diferentes y por lo tanto deberán ser evaluados y remunerados independientemente. De forma similar tenemos códigos independientes para los intérpretes, el personal que participó dentro de la grabación y los distintos roles intelectuales en la creación de las obras musicales.

En Ecuador existen tres entidades de gestión para música SAYCE, SOPROFON y SARIME. SAYCE, encargada de velar por los derechos autor y composición. SOPROFON, encargada de derechos fonográficos y SARIME, que vela los por los derechos de los artistas intérpretes y músicos ejecutantes. SAYCE es quien entrega los códigos ISWC he IPI, mientras que SOPROFON, gestiona los códigos ISRC. En cuanto a SARIME no asigna ningún código o al menos no se indica esto a través de ninguno de sus medios oficiales, sin embargo, podrían o deberían asignar el código IPN. Los códigos ISNI, por otro lado, no son asignados por ninguna entidad en Ecuador, sin embargo, este código se puede adquirirlo por organizaciones internacionales autorizadas 6.

Herramientas para trabajar con metadatos

Hasta ahora he mostrado cómo funcionan los metadatos, como se hace uso de estos la industria y como beneficia a quienes trabajamos para crear música. Y resulta claro que pronto todos los mercados musicales, sin importar su geografía, necesitaran cumplir ciertos estándares con los metadatos y para eso se requiere de herramientas especializadas que permitan inyectar y visualizar esta información. Para este fin, me gustaría recomendar un par de estas herramientas con las que he trabajado y seguro será de utilidad a más de un artista, productor, ingeniero, sello discográfico y todos quienes estamos inmersos en la industria musical.

La primera es BWF MetaEdit7, que es una herramienta de código abierto que permite inyectar información a archivos de audio .WAV. Aunque es utilizada para cumplir estándares europeos8 de transmisión digital de proyectos Audiovisuales9, también se lo puede usar para inyectar información en música omitiendo algunos de los elementos de los metadatos10.

Otra herramienta bastante útil y mucho más versátil es Mp3tag11, a diferencia de la anterior esta aplicación está diseñada para para modificar netamente archivos de audio y permite editar otras extensiones de archivos como .acc, .flac, .aif, entre otros. Así como también añadir categorías/elementos de metadatos en caso de ser necesario.

Otra herramienta bastante útil es ExifTool12, a diferencia de las dos anteriores esta solo permite leer metadatos de los archivos de audio. Sin embargo, esta admite múltiples formatos de audio, video he imagen.

Conclusiones y recomendaciones

Gran parte de la información en este artículo es sobre el uso de metadatos. Pero también presenta una alternativa para la obtención de información en producciones de audio.

Las principales aplicaciones de los metadatos son: recaudación/distribución de regalías y dar crédito a los involucrados en la producción. Así también, un correcto uso de los metadatos permite extraer información para análisis estadísticos, aportando así a transparentar el uso de música y cualquier producción de audio.

Las herramientas presentadas en el artículo son de acceso y uso libre para producciones audiovisuales y música. No son las únicas, sin embargo cumple con algunos estándares internacionales y en el caso de música se puede personalizar las herramientas, para que cumpla con los requisitos mínimos sugeridos por el reciente acuerdo firmado en el Reino Unido.

Actualmente no existe un reglamento que estandarice el uso y la inyección de metadatos, sin embargo es un buen punto de partida las recomendaciones hechas por el departamento de propiedad intelectual del Reino Unido. Sobretodo si se quiere obtener los beneficios de las plataformas de transmisión.

El uso de metadatos no está únicamente asociado a grandes empresas, se puede realizarlo en producciones pequeñas o independientes. Es más se siguiere el uso de metadatos para poder rastrear información de los creadores.

En Ecuador, se evidencia trabajo sobre el uso de los metadatos por parte de SAYCE y SOPROFON ya que cumple con la mayoría de los códigos sugeridos para el uso de música en plataformas de transmisión. SARIME, por otro lado podría entregar (si no lo hace ya) el código IPN para respaldar cobro de regalías para los intérpretes.

Así también el Código ISNI, podría ser absorbido por alguno de los organismos de gestión o uno nuevo y distribuir regalías para otras personas que contribuyeron en la producción musical o fonográfica. Este código también puede aportar con estadísticas de miembros activos en la industria.

Referencias

Intellectual Property Office UK: (Recuperado el 11 de Marzo de 2024). UK Industry Agreement on Music Streaming Metadata.

Mills, Chris; Intellectual Property Office UK: (Recuperado el 11 de Marzo de 2024). Update from the UK IPO on metadata management in the music industry.

UK Music: (Recuperado el 11 de marzo de 2024). UK Music Policy Position Paper on Artificial Intelligence.

1 comentario en “elMejorTruco: Metadatos en la industria musical”

  1. Salomón Alejandro Montecé Giler

    Me parece interesante el estudio de este hecho social, toda vez que realiza un diagnóstico de una realidad existente en una sociedad determinada. El punto de partida indica el todo y también invita a la soluciones de esta problemática social. Felicidades y éxitos.

Los comentarios están cerrados.