
Introduction
I have been wanting to write this article for a long time, not only because I find a fascinating topic but also because of the contribution it can have to music industry, academy and impact that it could have in government cultural policies and intellectual property rights in Ecuador and I dare say in all Latin American countries.
I have been in music industry for almost 10 years, and it didn’t take me long to realize the countless problems in my community. We can blame these on cultural, educational and economic aspects that have contributed to the lack of professionalization that has been changing in leaps and bounds over the years. However, I do not write to talk about problems that exist and persist, but with the idea of disseminating information for a problem that I faced and remained in my head for a long time. After a while, I think I become with an idea and tools to solve it.
The problem
A few years ago, mid-2019 approximately, SENADI, the entity in charge of ensuring intellectual rights in Ecuador, contacted me to extract music information from a couple of reginal television channels. At first seems like an interesting project to get involved, but at the same time something difficult to achieve, if not impossible at that time. I began to wonder why SENADI asked for that? Aren’t there already other institutions in charge of raising money for the use of audio material, such as SAYCE, SOPROFON or EGEDA, for example? How do they do it with other television and radio broadcasting channels? In a digital age, shouldn’t all this information be digitized? And the most important of all, how can I extract that information?
The first two questions were somewhat obvious to me, it was clear that SENADI intended to generate resources and precedent where intellectual property and royalty collection where being ignored. While other copyright entities did not have tools to be able to extract information or they simply did not know how to do it. What was clear was there were no clear policies or regulations in this regard.
Well, leaving aside my assumptions, I had some ideas to solve their request to extract information, which at that time were:
First, literally sit 24/7 at least and watching at least a week´s programming to get an idea of every channel´s programming. Assuming that channel´s programming will vary over a week and repeat or keep similar after 7 days. But it was also the first to be ruled out due the large amount of human and economic resources. Of course there was no budget for a project like that.
Then I had the idea of optimizing it doing it in a day or two, and extrapolate the results, although with less precise results, which was still an enormous amount of work. However, it was not useful either since what was required was specific music information used in the broadcasting programming. Which led me to a new question. How to obtain information, about title, authors, reproductions and times? To name a few.
When I explained all this to those involve in this prosses, I suggested that this was not a viable option and the best way to obtain the information was asking directly to television channels for their “cue sheets”, which are control sheets where music information is located in audio-visual productions. It was not a direct solution to what they were asking for, since they would have to request one by one cue sheets for every single broadcasted program in each channel. However, it was more realistic than having to sit down and watch every single program and try to track down music for each audio-visual production. In the end this will be much easier validate or control in an audit.
After give all the information I lost track of what happened. However, it let me very curious as to how I could obtain that information accurately and efficiently?
I knew that the idea of cue sheets was not crazy since a lot of information will be there, but the problem was the collection of this information. It took me several years to return to the idea and above all for someone do direct my research to have a clear idea of how the industry works and what tools could be useful to obtain digital and automated information.
Importance of metadata in audio
During my time in academia, I learned about the concept of metadata, which is a descriptive information about information. In this context It is additional information that accompanies audio files. A simple and brilliant concept for the music industry, commerce, distribution, diffusion and consumption.
The most important thing about is that it allows us to know how it was technically made, whether or not it complies with certain industry standards and who worked on the production and therefore give credit to all actors in an audio file production chain. In addition to create certain production standards, allows music industry economy to be energized, since with metadata it is possible to enter in the royalty collection system.
From customer´s point of view, it is very attractive listening to high quality music, or with highest possible resolution. Proof of this is that streaming platforms take advantage of it to increase their income by providing better audio quality for premium users among their benefits. How do they ensure this? Exactly! with metadata.
In radio broadcasting, developed countries such us United States, United Kingdom and some European countries use metadata in their transmissions. This allows listeners to know on a digital radio screen, the radio´s name, program and if a song is playing know their artist´s name. Something relatively simple but useful.
In music production, since digitalization of this profession, use samples are very common and find the right sample among countless files can be a nightmare. Using metadata makes it easier archive and search for it. Audio samples with adequate use of metadata allow us to catalogue and label samples and go for repeating listening search to precise search using keywords. A real time saver! Within this area, one of the most important contributions, one that many producers and audiophiles saw as lost, is being able to know who did certain work through credits.
In mastering, the last stage of a music production, mastering engineers digitally inject information into CD format projects. There will be many to still doing it, but with technological advances, online information available, increase independent production and easy access to publish music, this practice has become music aggregators job.
In streaming platforms like Spotify, Tidal, Apple Music and many others. They make use of metadata information to be increasingly fear with royalty payments, catalogue their songs and give a better user experience. Similarly, social networks such as TikTok, Instagram, YouTube, which use music for their short videos that usually get viral, needs this information.
In artificial intelligence (AI), a technology that is at the forefront today, it makes use of metadata to manage information and enhance its results. Although, it is not completely regulated, there is some progress on it. There is a debate about how creations these platforms fit into music industry. In short, it is creations from an artist, musician, user or wherever you whatever you want to call it, through an instrument or a tool. The result, its music, which has proven to have followers, begins to seek compensation within music industry. To whom will these royalties be credited and in what proportions? These could be once again evaluated through information stored inside audio files generated.
At present
In the late 2023 the United Kingdom, published an agreement and a guidance on the use of metadata in music streaming. 1 Where work carried out in recent years by various organizations in music industry and intellectual property rights is reflected. This agreement summarizes importance of metadata usage, good practices and certain standards that must be achieve in order to obtain benefits.
These publications mention the positive impact over the use of metadata has, by giving credit and payment to authors for their work. Also, the importance of making information transparent, being this one of the most useful things in music business. Both for standardized system by large companies for medium and small artist or independent labels. Especially the latter, who are the ones driving a large market part.2
Although it might sound far away for Ecuadorian industry, collective management organizations are working to create links with multinationals that use metadata as a main method to collect information therefore being able to get a fair royalty distribution.3 However, a latent problem, not only in Ecuador but a global level, it is that frequently information is erroneous or incomplete and in many cases information get lost in distribution chain, which is why it is necessary understand metadata but also a correct use of it.
On the other hand, collective management organization in Ecuador have received criticisms regarding how collections are made and how they distribute royalties among their partners. Many arguments associated with misinformation and a supposed lack of transparency with their data.
Metadata and royalties on streaming platforms
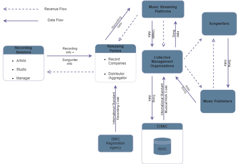
The following diagram shows the workflow of information and profits generated by music on streaming platforms.

The diagram shows how streaming platforms collect information through metadata. On the one hand, all participants in a recording session provide their information to the distribution companies, whether they are record companies or music aggregators, who will be in charge of requesting an ISRC4 code that will be assigned to the project and subsequently deliver to streaming platforms. These will be responsible of paying royalties for recordings.
On the other hand, we have metadata collected by collective management organizations, who obtain information from musical composers. The same organizations are responsible of requesting and providing ISWC5 code, a code assigned to a musical work made by a composer. To then distributed royalties in the same way as information was obtained until they reach composers or any musical intellectual property right owners.
Work with metadata
It is difficult to say that we need to understand in detail how to enter in metadata in our songs, particularly if you are an independent artist, but it is something that you need to understand how it works and how can you benefit from this. Of course, large companies and the aggregators manage information themselves and have made it much easier to enter this information through their systems. But what information is relevant? In reality, while more information is injected into an audio file, better we can manage and analyse data, however, in the previous graph It can be seen that crossing information between different organizations is important and the recent agreement for metadata for streaming signed in the UK mention some minimum requirements for metadata and it is suggested to enter them as a good practice.
| Metadata Elements | Identifiers codes | Notes | |
| Recording Metadata | Recording Title and Sub-title | Recording ID (ISRC): International Standard Recording Code. It is used to uniquely identify sound recordings and music video recordings. | |
| Recording Artist | Artist ID (IPN): International performer Number – It is used by collective management organizations to uniquely identify a musical contributor. | ||
| Performer and Studio Producer/ Personnel Names and roles | International Standard Name Identifier (ISNI): It is used to identify people and organizations involved in creative activities, as well as public figures such as pseudonyms, stage names, etc. | ||
| Song/Composition (Musical Work Metadata) | Work Title and Subtitle | Work ID (ISWC): International Standard Musical Work Code – It is an identifier of a song or composition. | |
| Writers Name(s) and Roles | Writers ID (IPI, ISNI): Interested Party Identifier- Assigned to writers/lyricists, composers and music publishers who own the music rights. | IPI is preferable but not always available, while ISNI code is an alternative for independent artists. |
The table above shows metadata grouped into two groups. One for recording group another for musical work. For both, it is particularly important assign a title for the technical and musical part which although it can be the same, it is important know the type of codes are different since they represent different jobs and therefore must be evaluated and remunerated independently. In analogous way we have independent codes for performers, personnel who work in the recording and other intellectual roles in a musical work creation.
In Ecuador there are three collective management organization for music, SAYCE, SOPPROFON and SARIME. SAYCE oversees of ensuring copyright and composition rights. SOPPROFON oversees phonographic rights while SARIME oversees protects the rights of performing artists and musicians. SAYCE delivers ISWC and IPI codes, while SOPROFON manages ISRC codes. As for SARIME, it does not assign any code or at least this is not indicated through any of its official means, however, they could or should assign the IPN code. ISNI codes, on the other hand, are not assigned by any entity in Ecuador, however, this code can be acquired by authorized international organizations6.
Tools to work with metadata
So far, I have shown how metadata works, how music industry uses it, and how it benefits those of us who work to create music. Soon all music markets, regardless of their geography, will need to meet certain standards with metadata and, to do so, specialized tools are required to allow inject and display information.
The first is BWF MetaEdit7, which is an open source tool that allows you to inject information into .WAV audio files. Although it is used to comply with European standards8 for digital transmission of Audio-Visual projects9, it can also be used to inject information into music by omitting some of the metadata elements10.
Another very useful and much more versatile tool is Mp3tag11. Unlike the previous one, this application is designed to purely modify audio files and allows you to edit other file extensions such as .acc, .flac, .aif, among many others. As well as add metadata categories/elements if necessary.
Another very useful tool is ExifTool12, unlike the previous two, it only allows you to read metadata from audio files. However, it supports multiple audio, video, and image formats.
Conclusions and recommendations
The information in this article is about how to use metadata. But it also presents an alternative to obtaining information in audio productions.
The main applications of metadata are royalties’ collection/distribution and giving credit to those involved in a music production. Likewise, correct use of metadata allows extract information to statistical analysis, thus helping to a fair use of music and more transparent audio reproduction statistics.
The tools presented in this article are free to access and use for audio-visual productions and music. They are not the only ones, however it complies with some international standards and for music these tools can be customized, so that it meets the minimum requirements suggested by the recent agreement signed in the United Kingdom.
Currently there is no regulation that standardizes the use and injection of metadata, however the recommendations made by the UK intellectual property department are a good starting point. Especially if you want to obtain the benefits of streaming platforms.
The use of metadata is not only associated with large companies, but it can also be applied in small or independent productions. Furthermore, the use of metadata will continue to be able to track information from creators.
In Ecuador, work on metadata usage by SAYCE and SOPROFON is evident since it complies with most of the codes suggested for the use of music on streaming platforms. SARIME, on the other hand, could provide (if it does not already do so) IPN code to support royalty collection for interpreters.
Likewise, ISNI Code could be absorbed by one of the collective management organizations or a new one and distribute royalties to other people who contributed to the musical or phonographic production. This code can also provide statistics of active members in the industry.
References
Intellectual Property Office UK: (Retrieved 11 March 2024). UK Industry Agreement on Music Streaming Metadata.
Mills, Chris; Intellectual Property Office UK: (Retrieved 11 March 2024). Update from the UK IPO on metadata management in the music industry.
UK Music: (Retrieved 11 March 2024). UK Music Policy Position Paper on Artificial Intelligence.